TIP: Resetting Visual Studio environment

T

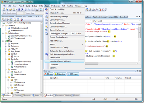
If you’ve installed Visual Studio with a specific environment (eg Visual C#, Web development) and want to change it something else, you can simply reset it from the Tools > Import and Export Settings menu option

image

Just choose the third option

image

You can save your current settings before the reset is enabled.

As usual, this tip is covered under my ‘well duh’ Disclaimer.

1 comment

By Craig Bailey

Archives